Формирование междисциплинарных связей на практических занятиях по направлению подготовки «Информационная безопасность»
Автор: Герасимова Вера Анатольевна
Организация: КИПФИН
Населенный пункт: г. Москва
Аннотация: В статье ставится проблема формирования профессиональных компетенций у обучающихся колледжа по специальности 10.02.05 Обеспечение информационной безопасности автоматизированных систем, а также описывается практический опыт междисциплинарного взаимодействия по развитию ПК 2.4 «Осуществлять обработку, хранение и передачу информации ограниченного доступа».
Ключевые слова: профессиональная компетенция, междисциплинарная связь, информационная безопасность, Федеральная служба по техническому и экспертному контролю (ФСТЭК), дисциплина, информация ограниченного доступа
Введение
В настоящее время перед педагогическим сообществом остро стоит проблема подготовки квалифицированных кадров по направлению «Информационная безопасность». Компания Positive Technologies приводит сведения по потребности кадров в области ИБ в 2025 году. Как следует из диаграммы, потребность экономики в специалистах - 21% не соответствует количеству выпускаемых специалистов – 13%, образовательными учреждениями.
Рисунок 1 – Потребность кадров вобласти ИБ, по мнению компании
Positive Technologies
По данным исследования, проведенного Росстатом, из общего объема выпускников колледжей, не работают по специальности 35%. Одной из причин, работодатели отмечают низкий уровень подготовки студентов,
Методика формирования профессиональной компетенции
Профессиональные компетенции студентов формируются на основании требований, которые предъявляют работодатели к системе образования, и образовательных стандартов, являющиеся основополагающим документом для разработки основных образовательных программ [1].
Федеральные государственные образовательные стандарты (ФГОС) устанавливают требования к содержанию, структуре, результатам обучения и условиям реализации образовательных программ, а также определяют компетенции, которые необходимо сформировать студентам по окончании обучения в образовательной организации.
На основании ФГОС разрабатываются примерные основные образовательные программы (ПООП), являющиеся методической основой для образовательного учреждения, при разработке основных образовательных программ (ООП). ПООП носит рекомендательный характер по структуре и содержанию организации учебного процесса, определяет дисциплины, конкретизирует темы теоретических и практических занятий, для формирования требуемых компетенций.
Образовательная организация, учитывая требования ФГОС и опираясь на рекомендации ПООП, разрабатывает собственные ООП.
В колледже информатики и программирования Финансового университета при Правительстве Российской Федерации реализуется программа среднего профессионального образования (СПО) по специальности 10.02.05 Обеспечение информационной безопасности автоматизированных систем.
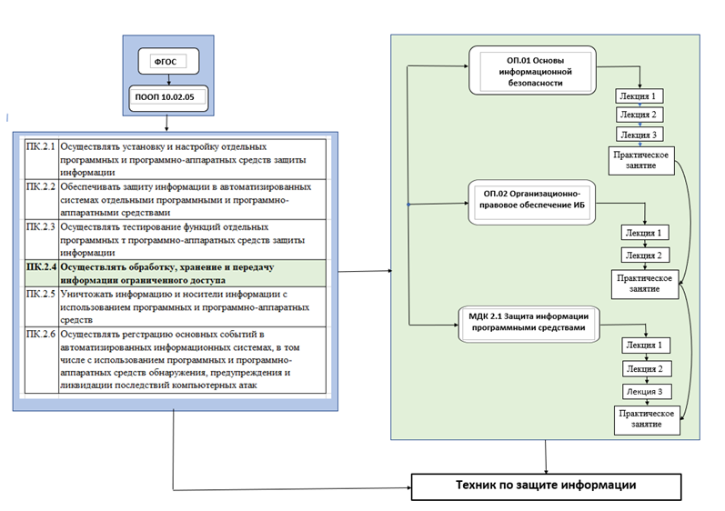
Рассмотрим, как формируется профессиональная компетенция ПК.2.4 «Осуществлять обработку, хранение и передачу информации ограниченного доступа». (Рисунок 2).
Рисунок 2 – Схема формирования компетенции ПК.2.4
При анализе рабочих программ преподавателями колледжа было определено, что при формировании ПК.2.4 участвуют три дисциплины, изучаемые студентами на 2 и 3 курсах.
Компетенция ПК.2.4 начинает формироваться на 2 курсе дисциплины ОП.01 «Обеспечение информационной безопасности», которая относится к общепрофессиональному циклу и дает начальные представления и понятия в области информационной безопасности.
Раздел изучаемой дисциплины кроме теоретической части, содержит практические занятия.
Формирование компетенции ПК.2.4 начинается при изучении темы «Основы защиты информации». В теоретической части студенты знакомятся с элементами процесса менеджмента ИБ и изучают модель интеграции информационной безопасности в основную деятельность организации. Для закрепления теоретического материала студентам необходимо выполнить практическое занятие «Определение угроз объекта информатизации, и их классификация». Инструментом для выполнения данной работы, служит Банк данных угроз (БДУ) ФСТЭК. Перед проведением практической работы, студенты знакомятся с алгоритмом поиска необходимой информации на официальном сайте ФСТЭК, далее выдается методические рекомендации по проведению практической работы, после чего обучающиеся приступают к ее выполнению. В качестве объекта информатизации, студенты рассматривают: автоматизированное рабочее место (АРМ), Студенты выбирают варианты компонентов АРМ, и способы реализации угрозы, после чего определяют вид нарушителя, возможные угрозы и средства защиты.
Знания и умения полученные на дисциплине ОП.01 необходимы для выполнения практических работ следующих дисциплин.
На 3 курсе формирование компетенции ПК.2.4 «Осуществлять обработку, хранение и передачу информации ограниченного доступа» осуществляется на дисциплине ОП.02 «Организационно-правовое обеспечение информационной безопасности» студенты продолжают работать с официальным сайтом ФСТЭК, кроме этого получают углубленные знания при работе с Консультант плюс для поиска данных нормативно-правовых актов (НПА), а также получают навыки работы с регулятором законодательства Федеральной службой безопасности.
В программе курса, по теме «Правовые режимы защиты конфиденциальной информации», для закрепления теоретического материалы запланировано практическое занятие «Разработка базового блока документов для обеспечение информационной безопасности информационной системы персональных данных (ИСПДн), целью которого является разработка базового блока документов по защите ИСПДн. Используя ресурсы Интернет, студентам необходимо по Единому Государственному Реестру Юридических лиц (ЕГРЮЛ) и Реестру операторов РКН выбрать существующую компанию и определить категории ПД, после этого, используя правовую документацию, онлайн-калькулятор на сайте ФСТЭК студенты составляют план организационно-технических мероприятий по защите ПДН в организации. Результаты этой работы и выводы, к которым приходят студенты после выполнения практических работ дисциплин ОП.01 «Обеспечение информационной безопасности» и ОП.02 «Организационно-правовое обеспечение информационной безопасности» используются на дисциплине МДК.02.01 «Программные и программно-аппаратные средства защиты информации», относящийся к профессиональному модулю ПМ.02 «Защита информации в автоматизированных системах программными и программно-аппаратными средствами». По данной дисциплине запланирован целый цикл практических занятий, посвященный защите информации от различных несанкционированных воздействий на автоматизированную систему. Для изучения используется, уже известный инструмент БДУ, Используя данный инструментарий, обучающиеся получают возможность определять и анализировать конкретные угрозы, определять уровень знаний нарушителей, проводить сравнительный анализ выбора применения того или иного средства защиты и давать рекомендации по правильному хранению, обработке и передаче информации.
Применение данной методики формирования компетенции позволяет с уверенностью констатировать, что междисциплинарные связи дают возможность согласовать различные дисциплин, выстраивать вектор разноуровневой подготовки обучающихся и повысить качество профессиональной подготовки. Помогает не только оценить уровень знаний, но, и определить на каком этапе формирования компетенции происходит «проседание» развития компетенции, развивает системное мышление позволяет видеть взаимосвязь между различными дисциплинами.
Для формирования профессиональной компетенции можно предложить сквозной комплексный кейс «Расследование инцидента утечки конфиденциального документа».
В кейсе описывается ситуация утечка документа с грифом «Коммерческая тайна» в условной компании. Документ был передан по электронной почте на внешний адрес.
Этапы работы студентов:
- Анализ метаданных документа (ОП.02) - Определить авторство, дату создания, историю изменений.
- Аудит системы разграничения доступа (МДК.02.01) - Проверить, кто имел права на чтение этого файла на сетевом ресурсе. Сделать выводы о корректности настройки прав.
- Анализ журналов событий (ОП.01) - Найти в журналах сервера события доступа к файлу и попытки его копирования на съемный носитель.
- Проверка каналов передачи (ОП.01 + МДК.02.01) - Имитировать проверку почтового сервера на предмет пересылки зашифрованных/незашифрованных сообщений с вложениями.
- Разработка мер по предотвращению утечки документов (ОП.02 + МДК.02.01):
- Предложить внедрить DLP-систему для блокировки подобных передач.
- Ужесточить политику использования съемных носителей.
- Внедрить обязательное использование ГОСТ-шифрование для всей внешней переписки с информацией ограниченного доступа (ИОД).
- Подготовка служебной записки (ОП.01+ОП.02) - оформить результаты расследования в виде докладной записки на имя «руководителя» (преподавателя) с выводами и рекомендациями.
Критерии оценки сформированности компетенции:
- Знание нормативной базы - может назвать и применить ключевые статьи законов.
- Умение классифицировать - верно присваивает грифы информации в учебных кейсах.
- Технические навыки - уверенно работает со средствами комплексной защиты информации (СКЗИ), настраивает права доступа, использует шифрование.
- Действия по регламенту - следует инструкциям при обработке, хранении и передаче данных.
- Комплексное решение задач - успешно применяет все знания в сквозном кейсе, предлагая адекватные меры защиты.
Такой подход превращает абстрактную компетенцию в набор конкретных, отработанных на практике навыков, делая студента готовым к реальным задачам на рабочем месте с первого дня.
Заключение
Реализация междисциплинарных связей позволяет применять свои знания на практике и способствует развитию не только практических навыков, но и критического мышления, соединять, казалось бы, не соединяемое. У обучающихся появляется интерес к учебе, так как они имеют возможность рассматривать изучаемый материал нескольких дисциплин. При таком подходе к обучению обучающийся становится восприимчивым к изучаемому материалу, появляется интерес к обучению, появляется отсутствие страха высказывать свою точку зрения.
Вывод
Современное образование требует от преподавателя глубоких знаний, умений интегрировать различные дисциплины. Необходимо учитывать специфику каждой дисциплины и разрабатывать учебный план с учетом выявленных потенциальных точек интеграции.
Междисциплинарные связи помогают обучающимся наиболее полно усвоить изучаемый материал научиться проводить взаимосвязи между различными областями знаний, извлекая необходимую информацию, и, тем самым, развить навыки по решению поставленных задач, независимо от их сложности.
Литература:
- Федеральный закон от 29.12.2012 N 273-ФЗ "Об образовании в Российской Федерации" Информационный ресурс: https://www.consultant.ru/document/cons_doc_LAW.
- ФГОС 10.02.05 Обеспечение информационной безопасности автоматизированных систем Приказ Минобрнауки России от 09.12.2016 № 1553. Информационный ресурс https://fgos.ru/fgos/fgos-10-02-05-obespechenie-informacionnoy-bezopasnosti-avtomatizirovannyh-sistem.
- Исследование «ЦСР «Северо-Запад» и Positive Technologies: Дефицит кадров на рынке ИБ России. Информационный ресурс https://ptsecurity.com/research.
- Беликов В.А., Романов П.Ю., Филиппов А.М., Хамитов И.С. Межпредметные связи общеобразовательных и специальных дисциплин в обеспечении качества среднего профессионального образования // Мир науки. Педагогика и психология, 2021 №2, https://mir-nauki.com/PDF/13PDMN221.pdf.
- Блинов, В. И. Педагогика 2. 0. Организация учебной деятельности студентов: учебник для среднего профессионального образования/ В.И.Блинов, Е.Ю.Есенина, И.С.Сергеев. — Москва: Издательство Юрайт, 2025. — 222с. — (Профессиональное образование). — ISBN 978-5-534-16206-6. — Текст : электронный // Образовательная платформа Юрайт [сайт]. — URL: https://urait.ru/bcode/568494.
- Ганьшина, Г. В. Методика преподавания специальных дисциплин: учебное пособие для вузов/ Г.В.Ганьшина. — 2-е изд. — Москва: Издательство Юрайт, 2025. — 160 с. — (Высшее образование). — ISBN 978-5-534-20275-5. — Текст : электронный // Образовательная платформа Юрайт [сайт]. — URL: https://urait.ru/bcode/557889.
- Краснова, Г. А. Маркетинг образовательных услуг : монография / Г. А. Краснова. — Москва : Проспект, 2021. — 358 с. — ISBN 978-5-392-32735-5. — Текст: электронный// Лань : электронно-библиотечная система. — URL: https://e.lanbook.com/book/227483.
- Малышева. Т. В. Практика внедрения межпредметных связей при освоении профессиональных модулей в СПО / Т. В. Малышева. — Текст : непосредственный // Проблемы и перспективы развития образования : материалы IX Междунар. науч. конф. (г. Краснодар, август 2018 г.). — Краснодар: Новация, 2018. — С. 36-39. — URL: https://moluch.ru/conf/ped/archive/306/1443.


